Six months of shipping scalable, maintainable applications with Claude Code


In April 2025, I joined a company building LLM-powered products and started pairing with Claude Code. I was skeptical—treating it like a code generator while I refactored by hand in WebStorm. Six months later, I barely touch my IDE. The agent does it all: TDD, code reviews, refactoring, even exploratory testing.
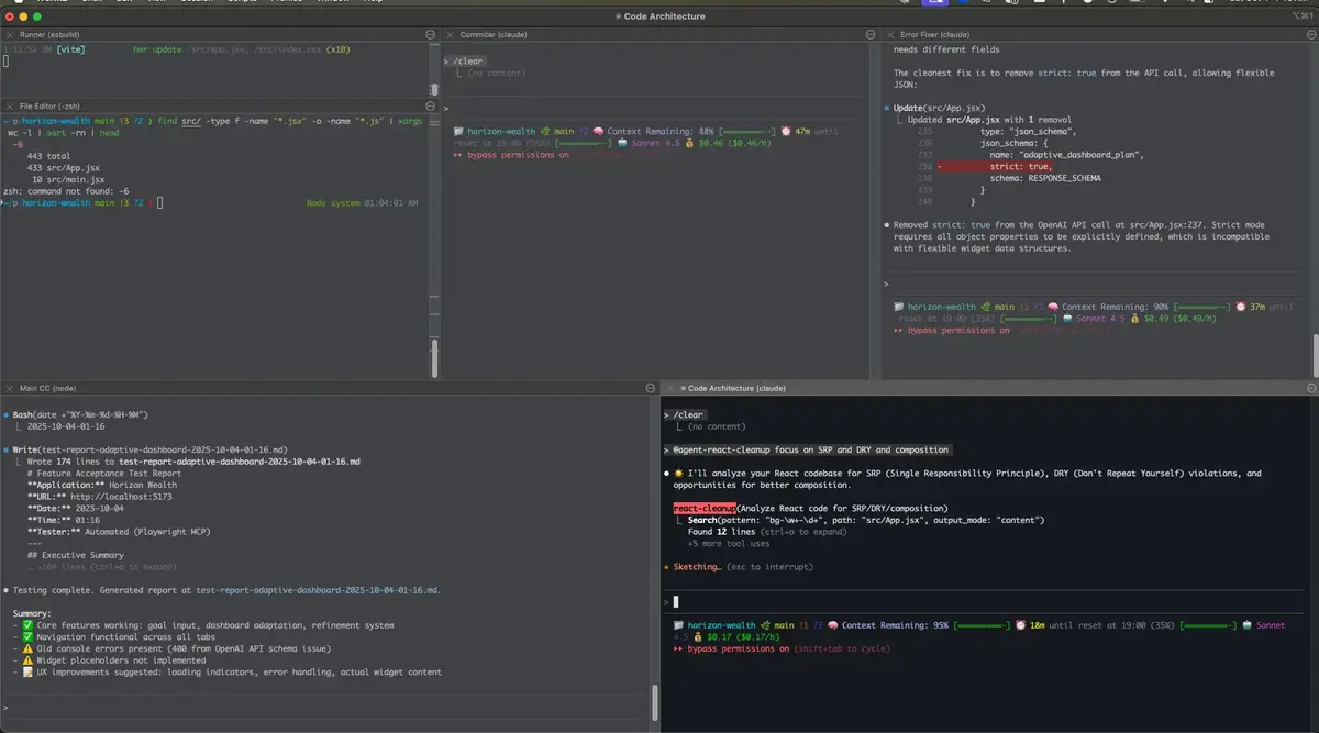
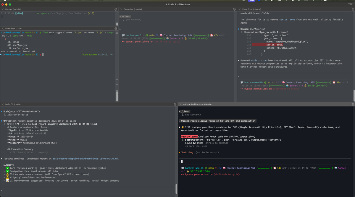
"My biggest breakthrough? Planning with the agent before coding. ASCII wireframes, test plans, architecture diagrams—it avoids bugs and unwanted features before a single line of code is written."
I've built RAG-powered chatbots, MCP-enabled AI tools, evaluation test suites, and complex React UIs—all in microservices serving multi-tenant SaaS customers with vastly different requirements. The domain is complex (manufacturing with literal moving parts), but the quality remains high because I apply XP practices: TDD, continuous refactoring, small batches, tight feedback loops.
I'm shipping production LLM apps 5x faster than manual coding—now I'm teaching you the exact system I use daily
Stop fighting broken tests. Write tests first to guide agents toward exactly what you need—then refactor with confidence knowing nothing broke.
I'll show you how to write failing tests that steer the agent, not fight it. You'll learn my workflow: test-first prompting, incremental feature builds, and refactoring agent output safely. This isn't theory—it's the exact process I use daily to ship production code.
Agents write code fast, but it's rarely production-ready. Learn specific techniques to clean up generated code without spending more time than manual coding.
Extract methods, simplify conditionals, remove duplication—I'll teach you the refactoring patterns that work best on AI-generated code. You'll practice transforming 80-line agent methods into 5 clean, testable functions. Fast cleanup, lasting quality.
Prevent bugs before the agent writes code. Plan with ASCII wireframes, define edge cases upfront, and guide agents toward maintainable architecture.
The secret to quality AI code? Better planning. I'll teach you how to sketch designs before prompting, identify failure scenarios the agent would miss, and structure prompts that yield clean, testable code from the start. Ship faster by planning smarter.
Choose the engagement that fits your team's needs - from quick-win workshops to full transformations
See what 'good' looks like in just 3 hours
I've coached 50+ developers on TDD and refactoring. Here's what they achieved when I taught them traditional XP practices. Now I'm applying the same discipline to coding agents—but with 10x velocity.

Technical Director
Steven's structured coaching transformed how our team approached software development. His Learning Hours created a shared vocabulary and improved collaboration between consultants and client engineers, leading to stronger TDD adoption and a culture of continuous improvement.
🎯 Result: 50% faster deployment cycles, improved team collaboration

Engineering Director
The Learning Hours improved our team's confidence and collaboration, making refactoring and strong design discussions a daily habit. The results? Increased deployment frequency, better test maturity, and a self-correcting team that now drives its own improvement.
🎯 Result: 3x increase in deployment frequency, improved code quality metrics

Software Developer
Before Learning Hours, pairing was a challenge. Now, it's second nature. I've gained a new appreciation for TDD and refactoring, and our team has dramatically improved code quality and deployment speed.
🎯 Result: Reduced defect rate by 40%, increased pairing confidence

Software Consultant
Steven's coaching eliminated inconsistent code quality and made TDD and refactoring a natural part of our process. More importantly, it made coding fun again! Our team became more engaged, collaborative, and high-performing.
🎯 Result: 90% team satisfaction improvement, consistent code quality